아두이노및 장비와의 연결시 아직도 시리얼통신은 사용되고 있습니다. 이때 프로토콜을 개발하여 S/W를 할경우 정상적으로 데이터가 송수신되었는지 확인하는 작업이 필요합니다. TCP통신과 같이 LAN기반의 통신의 경우 서버/클라이언트를 만들어서 테스트하면 손쉽게 테스트 할수있습니다. WireShark와 같은 모니터링 툴을 이용해서 패킷이 정상적으로 보내고 받았는지에 대한 테스트가 가능합니다.
그럼 시리얼통신은 어떨까요? 시리얼통신도 WireShark와 같은 기능을하는 아날라이저 제품이 있습니다. 물론 통신라인자체에 연결하여 패킷정보를 확인하는 방법이 가장확실한 방법이긴하나 별도의 하드웨어를 구매해야하고 연결하는데 번거로움이 있습니다. WireShark와 같이 패킷을 모니터링하는프로그램이 있습니다. 관련 S/W에 대해서 설명드리려고합니다.
1. 가상시리얼포트 만드는법
먼저 가상시리얼포트를 만들어 보겠습니다. 실제로 테스트를 해보려면 PC가 두대이상이거나, 단말장치를 연결해서 테스트를 하여야합니다. 매번 연결해서 테스트 하기 번거롭기 때문에 하나의 PC의 가상의 시리얼포트를 생성하여 테스트를 해보도록 하겠습니다. 아래링크에서 VSPE프로그램을 설치해보겠습니다.
http://www.eterlogic.com/Products.VSPE.html
프로그램을 설치후 실행한다음 Device Type을 Connector로 선택한 후 Com3번으로 가상시리얼포트를 만들어보겠습니다.

위와 동일하게 하여 Com4번 포트도 만들어 보겠습니다. 이렇게 되면 Com4번포트도 가상으로 만들어 지게됩니다.

이제 COM3,COM4번이 생성이 되었으니 통신테스트를 해보겠습니다. 포트가 생성된다음에는 com3,com4포트를 서로 연결해줘야 합니다. Device Type을 Serial Redirector로 선택한후 연결할포트를 선택합니다. Com3, Com4를 선택후 마침을 클릭하면 이제 Com3, Com4포트가 서로연결됩니다.

이제 포트가 연결되었으니 송수신 테스트를 해봐야겠죠. Putty프로그램을 사용해서 테스트 해보겠습니다. 한개는 Com3으로 포트를 열고, 한개는 Com4로 포트를 열어서 실행하겠습니다.

양쪽에서 서로데이터를 보내보겠습니다. COM3포트에서는 33333, COM4포트에서는 44444이렇게 보내보면 상대방 터미널에 송수신된 정보를 볼수 있습니다.

추가로 리눅스의 경우는 가상포트를 생성할때 SOCAT 이라는 유틸을 사용하여 테스트가 가능합니다. 리눅스에서 시리얼통신관련 테스트 하시는 분들은 SOCAT유틸을 사용하면 편리하니 참고하시기 바랍니다.
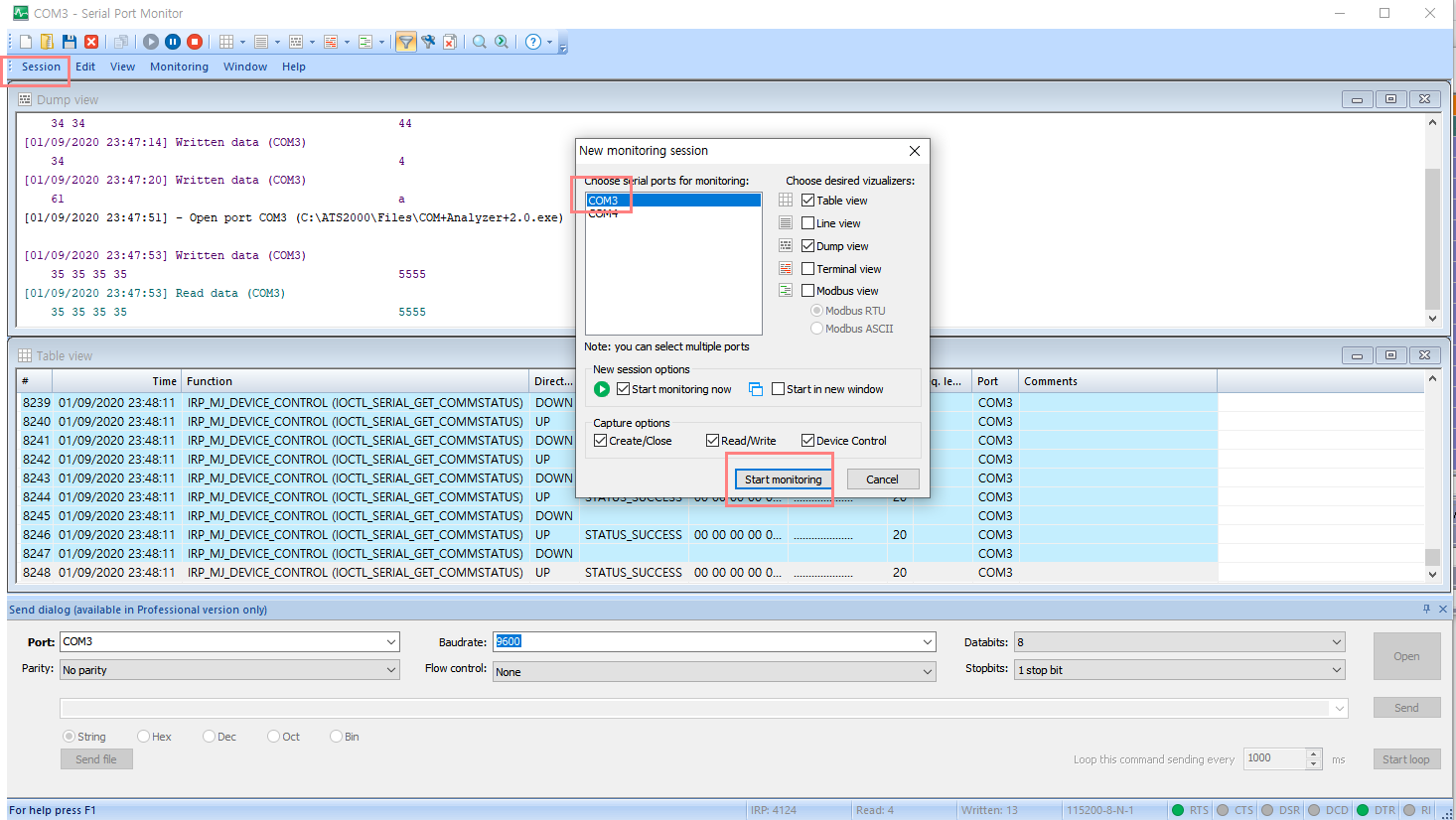
2. 시리얼모니터링프로그램
실제로 시리얼포트상에 데이터가 송/수신된지를 확인해보려고 합니다.
윈도우 7이하버전의 경우는 Free Serial Port Monitor 3.31으로 사용하셔도 충분히 모니터링이 가능합니다. 개인적으로는 3.31버전을 많이사용하여 했었는데, 윈도우 10부터는 지원이 되지 않아 아래링크에서 최신버전을 다운받아서 사용하시면됩니다. 아래 모니터링 S/W는 2주가량 전체기능을 제공하며 그 이후에는 부분적으로 모니터링기능을 제공하니 사용해보시고 편하신걸로 사용하시면됩니다.
가상 시리얼프로그램 생성 하는것과 시리얼모니터링 프로그램을 사용하면 단말기없어도 어느정도에 개발이 가능하며 손쉽게 테스트 하실수 있습니다.
모니터링프로그램1 링크 : https://www.hhdsoftware.com/serial-port-monitor
Serial Port Monitor: Software RS232/RS485 Sniffer, Protocol Analyzer & Data Logger
Been a Sermon user since the early days, and have found it to be a very useful tool. I recommend Sermon to other engineers/techs whenever I get the chance. Read More. Robert Carter Steelwater Solutions Corporation
www.hhdsoftware.com
모니터링프로그램2 링크 : https://www.com-port-monitoring.com/
Serial Port Monitor | FREE Serial Port Monitor [for Windows]
FREE Serial Monitor lets you record RS232 data into a text file and test serial communication between COM devices and applications. Download for free Serial Port Monitor and try advanced features.
www.com-port-monitoring.com

'IT일반 > 기타' 카테고리의 다른 글
| 모니터화면이 세로로 검은색 줄이 생긴경우 조치방법 (0) | 2020.10.18 |
|---|---|
| 아두이노(Arduino) 개발환경구축 (0) | 2020.09.28 |
| 스마트폰캠(DriodCam)을 이용하여 줌 원격수업 참여하기 (4) | 2020.08.31 |
| Mouse without borders 두개이상의 컴퓨터를 공유해서 사용하기 (3) | 2020.08.30 |
| 비주얼베이직런타임 설치방법 (0) | 2020.05.29 |